第十三章 通用访问

13.2 终端

启用 SSH SHELL 服务后,您可以启动基于 Web 的命令行 SSH SHELL 模拟器,以方便用户终端操作

进入 “控制中心>通用访问>终端”

1.勾选启动 Web SSH Shell 服务

_images/tools_25.1_1.jpg

2.设置端口(默认为4200)

_images/tools_25.1_2.jpg

3.是否启用反向代理

启用后可通过以下的URL从外网访问Terminal

_images/tools_25.1_3.jpg

4.点击 “应用”

_images/tools_25.1_4.jpg

5.点击 “启动” 按钮,进入web SSH 窗口界面

_images/tools_25.1_5.jpg

启动后进入如下界面:

_images/tools_25.1_6.jpg

13.3 Telent服务

Telnet协议是TCP/IP协议族中的一员,是Internet远程登录服务的标准协议和主要方式。它为用户提供了在本地计算机上完成远程主机工作的能力。在终端使用者的电脑上使用telnet程序,用它连接到服务器。终端使用者可以在telnet程序中输入命令,这些命令会在服务器上运行,就像直接在服务器的控制台上输入一样。

U-NAS 6 也加入了telnet服务的功能。

在APP管理器里安装Telent服务APP

13.3.1 启用Telent服务

1.启用telnet服务

_images/启用Telent服务.jpg

2.设置端口

_images/启用Telent服务_2.jpg

3.设置是否允许root账号登入

_images/启用Telent服务_3.jpg

4.点击“应用

_images/启用Telent服务_4.jpg

13.3.2 使用telnet 登入UNAS命令行

1.打开windows CMD命令提示符,在命令提示符里输入telnet (nas IP) 端口

_images/使用telnet登入UNAS命令行.jpg

2.如果UNAS telnet服务是开启的,可以进入登入界面

_images/使用telnet登入UNAS命令行_2.jpg

3.用UNAS账号密码登入,这样不用借助工具,直接用telnet服务就可以直接在windows CMD命令提示符连接上NAS

13.4Ldap server

LDAP Server 是一个基于LDAP的服务集群,让您的U-NAS设备成为账户管理中心,可以集中管理所有关联客户端的账户,并为其提供认证服务

进入 “控制中心>系统设置>LDAP服务

如果您有多个客户端位于不同的物理区域,则 Provider-Consumer 架构是一个理想的解决方案。所有的 Consumer 服务器将从 Provider 服务器定期复制数据,并作为本地客户端的主 LDAP 服务器。即便当 Provider 服务器关机或 Provider/Consumer 服务器之间的连接丢失时,只要 Consumer 服务器工作正常,本地客户端便不会受影响。

LDAP Server 中有两种服务器:

Provider 服务器:如果您想要您的服务器成为主服务器,则选择此选项。所有的 Consumer 服务器将从 Provider 服务器复制数据。

Consumer 服务器:Consumer 服务器将与其 Provider 服务器实时同步以克隆 LDAP 服务器。若要修改 Consumer 服务器上的设置,您必须联系 Provider 服务器的管理员。

13.4.1启用 LDAP Server 作为 Provider 服务器

  1. 启用LDAP 服务

_images/Server.jpg
  1. 设置作为Provider 服务器的FQDN 和密码

提示

密码默认是不显示的,如需显示密码,可以鼠标单击“密码”这两个字,会显示出密码

_images/Server1.jpg
  1. 点击“应用

_images/Server2.jpg

13.4.2启用 LDAP Server 作为 Consumer 服务并从 Provider 服务器复制数据

  1. 启用LDAP服务

_images/Server3.jpg
  1. 选择作为Comsume 服务器

_images/Server4.jpg
  1. 填写配置信息

配置描述:

服务器地址:作为provider 服务器的ip地址

加密方式:默认用SSL/TILS加密方式

Base DN: 输入 Provider 服务器 LDAP 数据库的 Base DN

账号/密码:可以选择任何账号进行备份

_images/Server5.jpg
  1. 点击“应用

_images/Server6.jpg
  1. 查看状态,变成“已联机

_images/Server7.jpg
  1. 联机后,可以查看到用户组和用户是否和Provider服务器上的ldap数据库一致

13.4.3账户管理

在此部分可以管理所有账户信息,可新建用户,删除用户,修改用户所属组,修改用户密码等等

新建用户

  1. 点击“添加

_images/Server8.jpg
  1. 设置用户信息

_images/Server9.jpg
  1. 设置完成后点击“确认

_images/Server10.jpg

修改用户密码

  1. 选中要修改密码的用户,点击“修改用户密码

_images/Server11.jpg
  1. 设置新密码,然后点击“确认”,即修改成功

_images/Server12.jpg

修改用户信息

  1. 选中要修改的用户,点击“修改用户信息

_images/Server13.jpg
  1. 修改用户描述后,点击“确认

_images/Server14.jpg

修改用户所属组

  1. 选中要修改的用户,点击“修改用户所属组

_images/Server15.jpg
  1. 选择好要设置所属的用户组,点击“确定

_images/Server16.jpg

删除用户

  1. 选中要删除的用户,点击“删除

_images/Server17.jpg
  1. 点击“确定“删除

_images/Server18.jpg _images/Server19.jpg

13.4.4组管理

在此部分可以管理Ldap服务下的所有用户组,可以添加用户组,删除用户组,修改用户组内的成员等等

添加用户组

  1. 点击“添加

_images/Server20.jpg
  1. 输入用户组名称以及描述,点击“确认”,用户组即添加成功

_images/Server21.jpg

编辑用户组信息

  1. 选中用户组,点击“编辑用户组信息

_images/Server22.jpg
  1. 修改用户组描述信息,然后点击“确认

_images/Server23.jpg

编辑用户组成员

  1. 选中用户组,点击“编辑用户组成员

_images/Server24.jpg
  1. 选择要加入的用户后,点击“确认

_images/Server25.jpg

删除用户组

  1. 选择要删除的用户组,点击“删除图标

_images/Server26.jpg
  1. 选中确认删除,点击“确定

_images/Server27.jpg

13.4.5备份用户组/用户信息

  1. 进入导入/导出模块

_images/Server28.jpg
  1. 选择一个共享文件夹,作为备份路径

_images/Server29.jpg
  1. 选择完成之后,再点击“设置“按钮

_images/Server30.jpg
  1. 设置后会弹出提示,备份路径设置成功

_images/Server31.jpg
  1. 点击“导出

_images/Server32.jpg
  1. 弹出提示框(备份的时候ldap服务会中断,请务必提前做好准备)

_images/Server33.jpg
  1. 备份成功了会有提示

_images/Server34.jpg
  1. 要把备份文件下载到pc本地的话,导出成功之后再点击“下载”按钮,文件会下载到pc上

_images/Server35.jpg

13.4.6恢复ldap服务下的用户/用户组

从UNAS 共享文件夹下恢复

  1. 选中U-NAS,点击“文件夹”图标

_images/Server36.jpg
  1. 在备份的共享文件夹目录下找到备份的文件

_images/Server37.jpg
  1. 点击“导入

_images/Server38.jpg _images/Server39.jpg _images/Server40.jpg

从本地pc恢复

  1. 选中本地电脑,浏览选中之前备份下来的文件

_images/Server41.jpg _images/Server42.jpg
  1. 选择文件之后会提示“上传成功

_images/Server43.jpg
  1. 点击“导入

_images/Server44.jpg _images/Server45.jpg _images/Server46.jpg

13.5 VM 管理器

U-NAS 6 集成了VM 管理器,在这里可以开启多个虚拟机,并且对虚拟机进行集中管理。

在APP管理器安装VM 管理器,安装完成后,通过左上角找到安装好的图标VM管理器,点击打开,可以进入到VM管理器的页面。

13.5.1查看主机信息

在此可以查看宿主机的硬件信息,包括cpu型号,内存,网卡,USB/PCI/存储器等等,都可以显示出来。

_images/查看主机信息.jpg

13.5.2新建虚拟机

  1. 点击“虚拟机”,进入虚拟机模块

_images/新建存储.jpg
  1. 点击“新建虚拟机

_images/新建存储_2.jpg
  1. 设置主机信息,存储目录

存储目录:用于存放虚拟机文件

_images/新建存储_3.jpg
  1. 设置主机信息

_images/新建存储_4.jpg

虚拟机类型:一般选择kvm

操作系统:根据自己要装的虚拟机操作系统选择

虚拟CPU和内存:不要超过物理数量

  1. 设置显示设备,设置VNC端口以及是否启用VNC远程

启用VNC远程的话可以用VNC工具管理虚拟机

_images/新建存储_5.jpg
  1. 设置存储器,这里会自动创建一个虚拟磁盘,选择一个存储目录,并且选择或上传一个镜像

_images/新建存储_6.jpg

存储器模块创建一个虚拟机的系统盘并且选择系统镜像用于安装系统。

支持创建虚拟磁盘、导入硬盘,或者是直通一个物理设备

卷名:系统盘名称

磁盘格式:系统盘的格式,一般默认就行

接口类型:系统盘接口,一般默认就行

镜像信息:用于安装系统的镜像

  1. 设置网络

_images/新建存储_7.jpg

网卡型号:网卡类型

虚拟网络:接入的网络

  1. 设置完成后,点击“提交”,虚拟机即创建成功

_images/新建存储_8.jpg

13.5.3启用虚拟机

  1. 在虚拟机模块,找到新创建好的虚拟机,点击“上电

_images/虚拟网络.jpg
  1. 点击“查看”或者直接点击虚拟机名称,进入虚拟机的管理界面

_images/虚拟网络1.jpg _images/虚拟网络2.jpg
  1. 点击“控制台”,可以进入到虚拟机的终端

_images/虚拟网络3.jpg
  1. 查看终端

_images/虚拟网络4.jpg

13.5.4直通硬件设备

“硬件直通”是将某一个物理硬件设备指定给某个虚拟机专属使用,这样基本上杜绝了损耗,达到性能最优.但与此同时也带来一个问题,被直通了的物理设备将被那个虚拟机在运行时独占,其他虚拟机将无法再使用该设备. VM管理器下支持直通磁盘,PCI设备以及直通USB设备

直通硬盘

1.在虚拟机页面,找到直通磁盘,点击“添加直通磁盘

_images/创建虚拟机.jpg

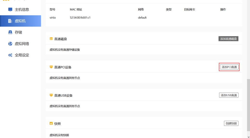
直通PCI设备

  1. 点击“添加PCI直通

_images/创建虚拟机_2.jpg
  1. 选择要直通的PCI设备,然后点击“提交

_images/创建虚拟机_3.jpg

直通USB 设备

  1. 点击“添加USB直通

_images/创建虚拟机_4.jpg
  1. 选中要直通的USB 设备,然后点击“提交

_images/创建虚拟机_5.jpg

13.5.5虚拟机创建快照

1.点击“创建快照”

_images/创建虚拟机_6.jpg

2.输入快照备注名称,并点击“提交

_images/创建虚拟机_7.jpg

13.5.6新建存储池(添加虚拟硬盘)

  1. 点击“新建存储卷

_images/启用虚拟机.jpg
  1. 给卷命名,设置卷名称

_images/启用虚拟机_2.jpg
  1. 点击“提交

_images/启用虚拟机_2_1.jpg

13.5.7虚拟网络

进入虚拟网络模块,可在此创建并管理网络

新建网络

1.点击“创建网络

_images/启用虚拟机_3.jpg

2.设置网络名称和网络类型

网络类型支持NAT,Briged,OVS brige,Isolated,Macvtap,Passthrough,VEPA,如果要用OVS brige需要在网络配置下启用OVS 虚拟网络,可参考网络配置部分使用手册

ovs虚拟网络

_images/启用虚拟机_4.jpg

3.点击“提交

_images/删除虚拟机.jpg

4.在虚拟网络处可以看到我们新增的网络

_images/全局设定.jpg

禁用网络

选中需要禁用的网络,点击“禁用

_images/xuniji1.jpg

启用网络

选中要启用的网络,点击“启用

_images/xuniji2.jpg

查看网络

  1. 选中要查看的网络,点击“查看

_images/xuniji3.jpg
  1. 可查看网络配置信息

_images/xuniji4.jpg

删除网络

选中网络,点击“删除

_images/xuniji5.jpg

13.5.8克隆虚拟机

  1. 在虚拟机页面,点击“克隆

_images/xuniji6.jpg
  1. 在弹出的页面点击“确定

_images/xuniji7.jpg
  1. 克隆完成后会有如下提示,点击“关闭”即可

_images/xuniji8.jpg
  1. 返回到虚拟机页面,可以看到克隆出的一个虚拟机

_images/xuniji9.jpg

13.5.9导出虚拟机

1.在虚拟机页面,点击“导出虚拟机

_images/xuniji10.jpg

2.选择一个存储目录,并给文件命名

_images/xuniji11.jpg

3.点击“提交

_images/xuniji12.jpg

4.导出完成后,页面会有提示导出完成,点击“关闭”,导出的文件会在指定的文件夹里

_images/xuniji13.jpg

13.5.10导入虚拟机

1.点击“导入虚拟机

_images/xuniji14.jpg

2.给虚拟机命名

_images/xuniji15.jpg

3.设置存储目录

_images/xuniji16.jpg

4.从NAS上或者从本地上传一个虚拟机文件,点击“上传

_images/xuniji17.jpg

5.设置完成后,点击“提交

_images/xuniji18.jpg

6.导入成功页面会出现提示,点击“关闭”即可

_images/xuniji19.jpg

7.在页面可以看到一个导入的虚拟机

_images/xuniji20.jpg

13.5.11删除虚拟机

在运行的虚拟机,需要先关机,然后再删除

这里有关机和下电两个选项,关机是对虚拟机执行poweroff命令,下电是直接对虚拟机设备断电,建议用关机这个选项

  1. 点击“下电

_images/xuniji21.jpg
  1. 点击“删除

_images/xuniji22.jpg

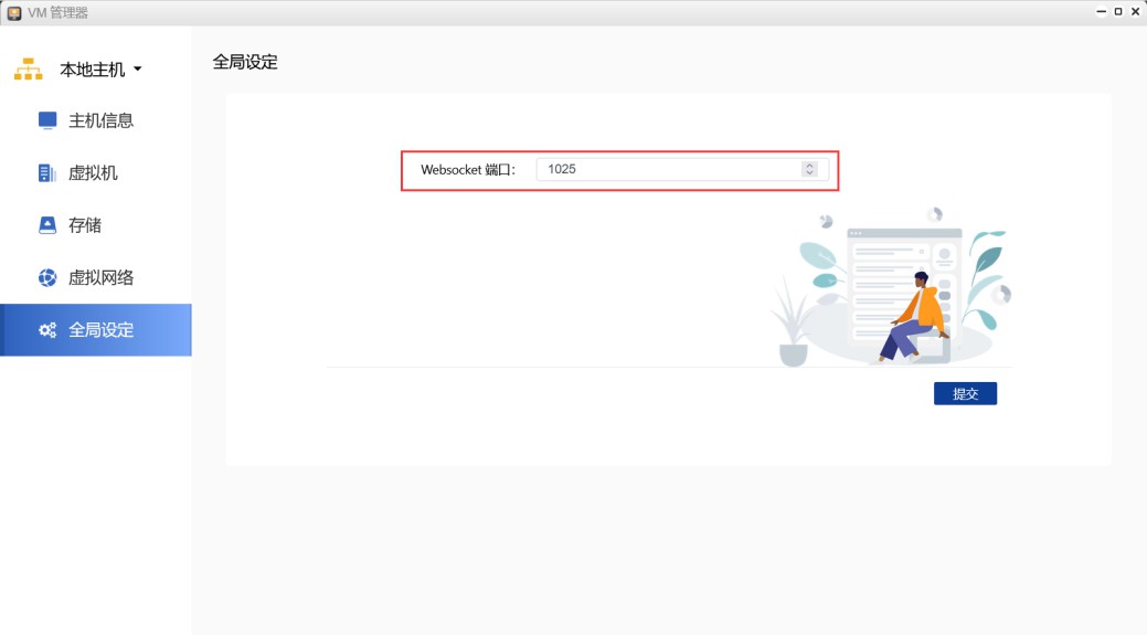
13.5.12全局设定

websocket默认端口是6090,如果和其他应用冲突,可在此修改

1.设置端口

_images/xuniji23.jpg

2.点击“提交

_images/xuniji24.jpg

13.6 Docker使用说明

Docker 是一个轻量级虚拟化环境,可让您构建和运行独立软件容器中的应用程序。 UNAS6开发了一个优化的 Docker 管理 GUI,用户可以在 UNAS 中创建和管理容器

13.6.1启用Docker 服务

1.启用docker服务

_images/启用portainer服务.jpg

2.选择Docker存储目录

_images/启用portainer服务_1.jpg

3.点击“应用

_images/启用portainer服务_2.jpg

13.6.2管理Docker

点击“管理Docker”进入Docker管理面板

_images/通过portainer管理Docker.jpg

13.6.3总览

1.系统相关

在此页面显示包含容器的 CPU 和 RAM 使用量。您也可以在此处看到容器、镜像、数据卷、网络模块。

_images/Docker1.jpg

2.语言设置

可以设置简体中文、英文、繁体中文

_images/Docker2.jpg

13.6.4镜像管理

拉取镜像

1.进入镜像模块,点击“ 拉取镜像

_images/通过portainer管理Docker_2.jpg

2.在搜索框里输入要拉取的镜像的名称,点击“ 搜索”,在搜索结果中,选择一个,点击下载,关闭拉取镜像的页面

_images/通过portainer管理Docker_3.jpg

3.返回到页面,可以看到一个镜像

_images/通过portainer管理Docker_4.jpg

导出镜像

1.选择镜像,点击“导出

_images/通过portainer管理Docker_5.jpg

2.选择导出目录

_images/通过portainer管理Docker_6.jpg

3.点击“导出

_images/通过portainer管理Docker_7.jpg

导入镜像

1.点击“导入

_images/镜像1.jpg

2.选择要导入的镜像,点击“导入

_images/镜像2.jpg

删除镜像

选择要删除的镜像,点击“删除

_images/镜像3.jpg

13.6.5容器管理

创建容器

  1. 点击“创建容器

_images/镜像4.jpg
  1. 设置容器名称(步骤里为示例,根据自己的需求设置)

_images/镜像5.jpg
  1. 选择之前我们下载好的镜像

_images/镜像6.jpg
  1. 添加端口(一般可以在镜像详情页面查看,可点击镜像右侧的详情按钮,会跳转到详情页面)

_images/镜像7.jpg
  1. 设置数据卷,主机目录

_images/镜像8.jpg

编辑容器

  1. 选择容器,点击“编辑

_images/镜像9.jpg
  1. 在此修改容器相关选项

_images/镜像10.jpg

管理容器

选择容器并单击动作。您可以启动、停止、中止、重启、暂停、恢复、导入导出或删除容器。请注意,一旦删除容器,便无法恢复其数据。

_images/镜像11.jpg

导入容器

1.在容器页面,点击“导入

_images/镜像12.jpg

2.选择镜像所在目录后,点击“导入

_images/镜像13.jpg

导出容器

1.选择一个容器,点击“导出”,并选择一个格式

_images/镜像14.jpg

2.选择容器要保存的路径,点击“导出

_images/镜像15.jpg

查看日志

1.选择容器,点击“日志

_images/镜像16.jpg

2.在此可查看容器运行的相关日志

_images/镜像17.jpg

13.6.6运行docker 程序下的应用

1.点击docker 容器下的访问端口(或者直接在浏览器里输入nas ip:端口号)

_images/镜像18.jpg

2.跳转到登入界面

_images/镜像19.jpg

3.登入进去后,就可以在此管理docker 下的qbitorrent

_images/镜像20.jpg

13.6.7添加数据卷

在此部分可以添加数据卷,具体使用可参考 https://docs.docker.com/storage/volumes/

13.6.8添加网络

安装 Docker 套件后,默认将有一个主机网络和一个桥接网络。建议使用用户定义的桥接网络控制可以相互进行通信的容器,并且还启用容器名称到 IP 地址的自动 DNS 解析。如您有其他需求,在此可创建自定义网络。

1.点击“添加网络

_images/镜像21.jpg

2.根据使用需求,添加网络

_images/镜像22.jpg

13.6.9添加镜像源

如要获取更多的镜像,可在此自定义添加镜像源

_images/镜像23.jpg _images/镜像24.jpg

13.6.10应用商店

1.应用商店可以一键安装或者手动安装万由推荐应用。

_images/镜像25.jpg

2.鼠标停放应用上可以查看应用描述和安装说明

_images/镜像26.jpg

13.7视频转码中心

U-NAS 6 系统下集成了视频转码的功能。在这里可以把视频文件转编码,转格式,转化成常用的格式之后,利于视频分发,使用。默认使用硬件解码(使用NAS可能有的intel核显,硬件解码速度快),支持超大文件的上传和下载

13.7.1显示视频文件夹

  1. 在共享文件夹下面,开启File Explorer的访问权限

_images/视频转码.jpg
  1. 这里会显示出来里面有视频文件的公共权限的文件夹,有权限访问的共享文件夹以及Home文件夹

_images/视频转码1.jpg
  1. 在右侧会显示出来文件夹下的视频文件

_images/视频转码2.jpg

13.7.2视频转码

  1. 选中要转码的视频文件

_images/视频转码3.jpg
  1. 点击“转码

_images/视频转码4.jpg
  1. 选中分辨率和格式

视频转码中心支持分辨率240p,360p,480p,720p,1080p,2k,4k,8k。支持格式转化成mp4,3gp,mkv,rm,mov,vob。还可以设置视频格式,码率,GPU。

_images/视频转码5.jpg

更多设置

_images/视频转码55.jpg
  1. 点击“开始任务

_images/视频转码6.jpg
  1. 转码完成后会在视频模块显示出来

_images/视频转码7.jpg

13.7.3查看转码任务

  1. 点击“转码任务

_images/视频转码8.jpg
  1. 可在此页面查看到正在转码的任务列表

_images/视频转码9.jpg
  1. 切换到转码完成可以看到转码完成的列表

_images/视频转码10.jpg

13.7.4查看上传列表

  1. 点击如下图标

_images/视频转码11.jpg
  1. 查看后台任务(这里会显示全部开始,全部暂停,全部取消,重试失效项,清除失效项)

_images/视频转码12.jpg

13.7.5上传视频

1.点击“上传”按钮

_images/视频转码13.jpg

2.选择要上传到的文件夹

_images/视频转码14.jpg

3.从本地PC 选择要上传的文件

_images/视频转码15.jpg

4.设置同文件命的处理方式,可以设置重命名或者覆盖

_images/视频转码16.jpg

5.点击“确定

_images/视频转码17.jpg

6.开始上传后可以在上传列表查看进度

_images/视频转码18.jpg

7.上传成功后可以在界面显示出来

_images/视频转码19.jpg

13.7.6下载视频

1.选中要下载的视频,点击“下载

_images/视频转码20.jpg

2.会下载到本地默认的下载路径

13.7.7删除视频

选中要删除的视频,点击“删除

_images/视频转码21.jpg
  1. 点击“确定

注意

这里删除的是共享文件夹里的文件,删除后不可恢复

_images/视频转码22.jpg

13.8搜索

U-Search 通过文件名和文件内容对 UNAS 上的应用程序和文件进行全局搜索,可以快速的找到自己需要的内容。文件搜索支持按修改日期,文件类型,扩展名,以及拥有者进行选择搜索,搜索结果支持按图片、文件、视频、音频进行分类。

13.8.1建立文件索引(把文件夹添加到可搜索的范围)

  1. 点击“设置

_images/搜索.jpg
  1. 点击“添加

_images/搜索1.jpg
  1. 给要建立的索引文件夹命名,这里可随意命名

_images/搜索2.jpg
  1. 点打开文件夹图标,选择一个共享文件夹作为要索引的文件夹

_images/搜索3.jpg
  1. 选择完成后,点击“确认

_images/搜索4.jpg
  1. 添加完成后,文件夹会出现在这里,点击“关闭”,返回到上一页

_images/搜索5.jpg _images/搜索6.jpg

13.8.2设置搜索条件,并按关键词搜索

1.点击搜索图标

_images/搜索7.jpg

2.可以看到下面的搜索条件,可以按日期,类型,扩展名,拥有者设置搜索条件,这里以日期作为搜索条件,设置好日期,点击“应用”,页面会显示搜索出来的结果

_images/搜索8.jpg _images/搜索9.jpg

3.如果要在这个基础上继续查找的话,在搜索框里输入关键词进行搜索

_images/搜索10.jpg

4.在页面可以看到搜索结果

_images/搜索11.jpg

13.8.3按文件类别显示

点击左边的类别就会显示出来对应的文件,可以根据文档、图片、音频、视频分类显示

_images/搜索12.jpg

13.9相册管理

相册管理器(U-Photo)是万由开发的一款对图片,视频,音频集中管理的跨平台软件,支持多用户同时使用。支持通过多种平台,多种方式包括手持端,samba,u-file explorer等等方式直接将图片、音乐、视频上传到相册管理的文件夹,上传成功后,后台会自动监控,自动将加入的图片、音乐、视频AI智能分析后后加入UPhoto默认文件夹。

使用相册管理分为下面几个步骤:

一、在homes 目录下开启个人文件夹

二、设置相册管理器APP的权限(普通用户需设置)

三、启动相册管理服务(仅限管理员账号)

四、进入相册管理的web管理界面

五、U-Photo 的使用(可参考U-Photo 使用教程) 14.5U-Photo

13.9.1启用homes 个人文件夹

相册管理实际文件存储位置为人homes目录下各个用户下的uphoto文件夹,需在U-NAS系统管理界面把homes 个人目录启用。

  1. 进入用户账户下,点击“修改homes目录

_images/相册1.jpg
  1. 启用homes目录,会跳出下面3个选项,选择目录对应的卷组、卷

_images/相册2.jpg
  1. 点击“确认

_images/相册3.jpg

13.9.2设置相册管理器的APP权限

普通用户(非administrator 用户组)是没有相册管理的使用权限的,需要手动赋予相册管理的使用权限。

  1. 在用户账户下找到要设置访问相册管理器的用户,点击“修改APP权限

_images/相册4.jpg
  1. 给这个用户赋予“相册管理器”的使用权限,点击“确定”,赋予权限后,此用户就可以使用相册管理器管理自己的图片,音频,视频文件

_images/相册5.jpg

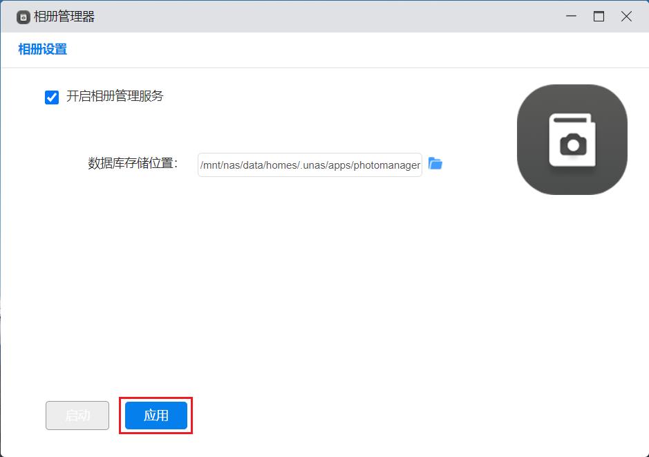
13.9.3启用相册管理服务

  1. 开启相册管理服务

_images/相册6.jpg
  1. 选择数据库存储位置

注意

数据库存储位置并非相册管理下的文件存储的位置,实际文件存储位置为个人homes目录下各个用户下的uphoto文件夹

_images/相册7.jpg
  1. 点击“应用

_images/相册8.jpg

13.9.4上传文件到homes下Uphoto文件夹

可以通过U-file explorer,Samba,万由云等其他方式上传文件到Homes目录下的Uphoto以及Uphoto子目录下,在这个目录下的文件会被自动扫描加入到相册

通过u-file explorer上传文件到Uphoto

1.在U-NAS 系统管理界面下找到u-file explorer

2.找到homes 目录下的Uphoto,可直接在此上传文件

_images/相册9.jpg

3.文件上传成功后,相册管理会自动扫描出来

通过Samba协议上传文件到Uphoto

  1. Samba协议访问共享文件夹,找到Homes个人目录下的Uphoto文件夹(可参考手册L利用Samba协议访问U-NAS设备上的共享文件夹部分)

_images/相册100.jpg
  1. 复制上传文件到Uphoto文件夹下

  2. 文件上传成功后,相册管理会自动扫描出来

通过万由云上传文件到Uphoto

登录万由云,找到私人空间下的Uphoto,可直接上传文件

_images/相册101.jpg

13.9.5启动相册管理服务

  1. 点击“启动”进入相册管理界面

_images/相册102.jpg
  1. 首次登录可能需要账号密码,这里支持所有有权限使用相册管理器的UNAS用户

_images/相册103.jpg

照片管理

UPhoto 下的文件可以以时光轴、文件夹、以及智能分类三种方式展示。

时光轴

时光轴会根据检索到的时间线(文件创建日期,照片拍摄日期,如果检测不到则按照上传时间)由近到远展示Uphoto下的所有文件,还可以按照年月日分别展示

_images/相册104.jpg
上传

可在时光轴页面直接上传图片

  1. 点击“上传

_images/相册105.jpg
  1. 选择本地的图片,点击打开,照片就开始上传了

_images/相册106.jpg
  1. 新上传的照片会显示在时光轴下

_images/相册107.jpg
下载

可在时光轴下载照片到本地电脑上

  1. 选择要下载的图片,点击“下载

_images/相册108.jpg
  1. 图片会直接下载在默认的下载位置,可以在浏览器下载处查看到

_images/相册109.jpg
分享

可以同时选择多个图片进行分享

  1. 选择要分享的文件,点击“分享

_images/相册110.jpg
  1. 设置分享权限,可以设置为公开或者允许下载,并且设置分享天数,设置完成后点击“确定”,生成的链接会自动复制到粘贴板,可以直接发送给其他人

_images/相册111.jpg
添加到(移动图片)

1.选择图片,点击“添加到

_images/相册112.jpg

2.选择要添加到的相册,点击“添加到

_images/相册113.jpg

3.图片就成功添加到指定的相册里面,可以去对应的相册查看

_images/相册114.jpg
删除

这里可删除相册文件夹下的图片

1.选择要删除的图片,点击“删除

_images/相册115.jpg

2.在提示是否要删除的页面,点击“确定”,图片即删除成功

_images/相册116.jpg
搜索

1.在搜索框选择类型、输入关键词,然后按下“enter”键

_images/相册117.jpg

文件夹管理

文件夹会按照U-NAS系统存储目录结构显示。

这里新建文件夹会自动在homes 目录下的uphoto 下生成一个真实存在的文件夹,可以在U-NAS U-file explorer 里看到,文件夹下的内容会存在U-NAS 上

缩放缩略图

点击缩放缩略图,通过点击左右两个图标对缩略图进行放大和缩小的操作

_images/相册119.jpg
排序

在此可以对文件夹以及图片,按照时间,名称,大小,文件类型,采取升序或者降序的方式进行排序。

_images/相册120.jpg
上传
  1. 进入到想要上传文件的文件夹,点击“上传

_images/相册121.jpg
  1. 选择本地的图片,点击打开,图片就开始上传了

_images/相册122.jpg
  1. 查看文件是否上传成功

_images/相册123.jpg
新建文件夹
  1. 在这里可以新建文件夹,点击“新建文件夹

_images/相册124.jpg
  1. 给文件夹命名,点击“确定

_images/相册125.jpg
  1. 文件夹即新建成功

_images/相册126.jpg
下载文件夹
  1. 选择要下载的文件夹,点击“更多

_images/相册127.jpg
  1. 会自动以压缩包的形式进行下载文件夹

删除
  1. 选择要删除的文件夹,右击,找到“删除

_images/相册129.jpg
  1. 在提示删除的页面,选择“确定”,文件夹即删除

_images/相册130.jpg
重命名

1.选择文件夹,鼠标右击,找到“重命名

_images/相册131.jpg

2.给文件夹重命名,点击“确定

_images/相册132.jpg
移动

这里可以把文件夹移动到新的目录下

1.选择要移动的文件夹,右击选择“移动到

_images/相册133.jpg

2.选择一个新的目录,点击“确定

_images/相册134.jpg
复制

支持把整个文件夹复制到另外一个文件夹下

1.选择要复制的文件夹,右击找到“复制到

_images/相册135.jpg

2.选择要复制到的文件夹,点击“确定

_images/相册136.jpg

智能分类

智能分类会根据人物,地点和类型进行分类

_images/相册137.jpg
创建人物关系

1.在人物分类下,点击“更多

_images/相册138.jpg

2.选择要创建人物关系的图片,点击“创建

_images/相册139.jpg

3.设置人物关系,点击“确定

_images/相册140.jpg

4.在页面会会显示出来,方便后续快速的查找该人物关系下的图片

_images/相册141.jpg
合并

支持图片合并到相册里

1.选中要合并的图片和要并入的相册,点击“合并

_images/相册142.jpg

2.在相册里查看图片是否合并成功

_images/相册143.jpg
添加

这里指的是把多张图片合并添加到一个新的相册里

1.选中多张图片,点击“添加

_images/相册144.jpg

2.在页面会看到生成的一个新的相册

_images/相册145.jpg

影集

新建相册

1.点击“新建相册

_images/相册146.jpg

2.新建个人相册/共享相册,给相册命名,点击“确定”,相册即创建成功

个人相册:个人相册,只能自己访问

共享相册:没有权限,大家都可以访问的相册

_images/相册147.jpg
下载

1.选择要下载的相册,点击“下载”

_images/相册1471.jpg
相册转换并分享

1.选择相册,点击右上角,选择转换为共享相册

_images/相册150.jpg

2.设置相册分享

_images/相册151.jpg

3.可以去我的分享下面复制分享链接

删除相册

删除相册只会删除相册分类,不会删除相册下的图片。

1.选择要删除的相册,点击“删除

_images/相册148.jpg

2.点击“确定”,相册即删除成功

_images/相册149.jpg

传输列表

这里可以查看近期文件的传输记录

上传列表

可以看到正在上传的文件,可对正在进行的传输任务执行暂停以及删除的动作

_images/相册152.jpg
完成列表

这里会显示所有完成文件传输的文件列表,在右侧可以直接打开文件

_images/相册153.jpg
删除列表

选中要删除的文件列表,点击“删除

_images/相册154.jpg

我的分享

在我的分享页面,可以看到所有我们之前分享过的文件的记录,在右侧可以复制分享链接,取消分享,查看分享

_images/相册155.jpg

收藏

1.时光轴、文件夹、影集、智能分类、选择要收藏的照片,点击收藏

_images/相册1551.jpg

2.照片会出现在收藏列表里

_images/相册1552.jpg

回收站

删除的文件会短暂的存在回收站里,可在回收站下删除或者还原文件。

还原

选中照片,点击“还原”,照片即还原到原来的位置

_images/相册156.jpg
删除

注意

删除回收站里的照片将会永久删除

选中图片,点击“删除

_images/相册157.jpg

设置

控制台

可以看到文件的总数量,包括音频,视频,图片,使用情况

_images/相册1581.jpg
常规设置

在这里可以修改语言,支持繁体中文,简体中文,English以及韩文

_images/相册1582.jpg
重复文件

当上传文件的时候遇到重复文件,可以设置为跳过或者重命名该文件

提示

重命名的规则如下:假设文件是a.jpg,会按照a(1).jpg、a(2).jpg来重命名

_images/相册159.jpg

当复制或者移动文件的时候遇到重复文件,可以设置为跳过或者覆盖

_images/相册160.jpg
数据库

提示

数据库存储位置并非相册管理下的文件存储的位置,实际文件存储位置为个人homes目录下各个用户下的uphoto文件夹

_images/相册1601.jpg
外部目录
_images/相册1602.jpg
重建索引

当Uphoto中存在地点、地理位置、缩略图或者AI信息不准确的情况下,可以启用索引的功能,U-NAS 系统会重新对Uphoto下的图片、视频,音乐进行分析整理,索引完成之后,之前错误的信息将会被修正。

注意

当文件数量比较多的时候,尝试索引可能会需要很长时间,并且大量占用U-NAS系统资源

_images/相册161.jpg